Skip to content

填表观看

说明📖

添加后,观众进入直播间会强制需要先填写表单才能观看,否则无法进入直播间。

操作步骤

第一步:在【观看授权】的【授权设置】点击➕选择【填表观看】。

image

第二步:点击【➕添加表单】,选择已经创建好的表单添加,或点击【去创建】,或点击【表单管理】进入【应用】中的表单创建页面,进行创建或修改已经创建好的表单。

image
image

第三步:点击右上角【创建】,可自由拖动字段进行排序,按要求设置封面、标题、内容等,最后点击【保存】。

image
image

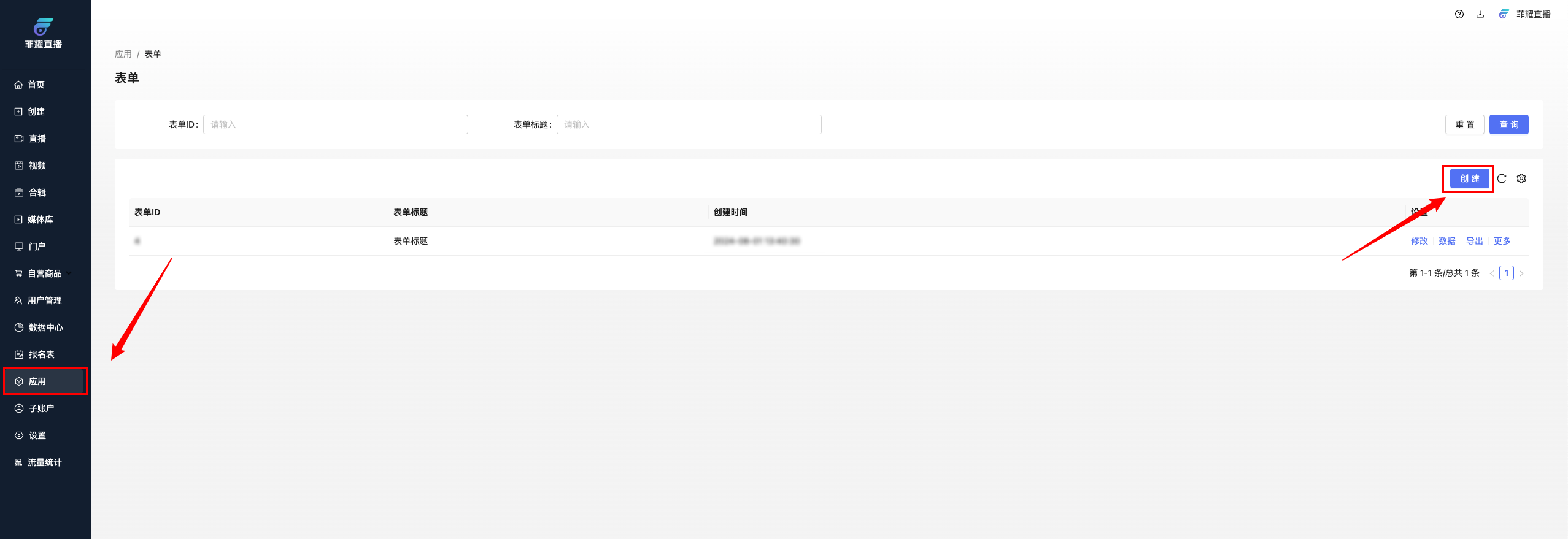
第四步:点击【数据】即可跳转到表单中心,且支持导出数据明细。

注:也可从左侧菜单栏点击应用—表单进入,支持修改、数据导出等操作。

image
image

呈现效果

image
PC端
image
移动端