Skip to content

图片库

说明📖

图片库包含所有本地上传的图片。同时支持上传新的图片,可进行删除操作。

操作步骤

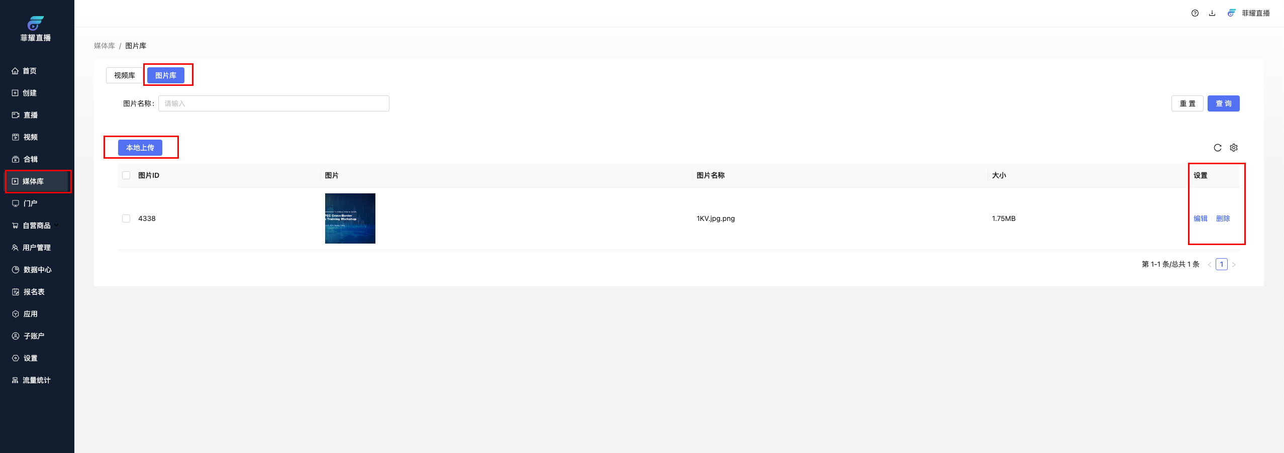
点击左侧菜单栏【媒体库】→【图片库】

image

上传

点击左侧【本地上传】,将本地的图片上传到素材库里。

image

编辑

点击【编辑】可以修改图片名称。

image

删除

点击【删除】即删除成功。注意删除后活动下的所有相关图片都将同步删除,如有图片正在使用请勿删除该图片,否则访问的图片将会失效。

image